Zedaf
Member-
Posts
40 -
Joined
-
Last visited
Content Type
Profiles
Forums
Downloads
Store
Everything posted by Zedaf
-
Resources for learning about Ollydbg in the context of Conquer?
Zedaf replied to Zedaf's topic in Conquer Online
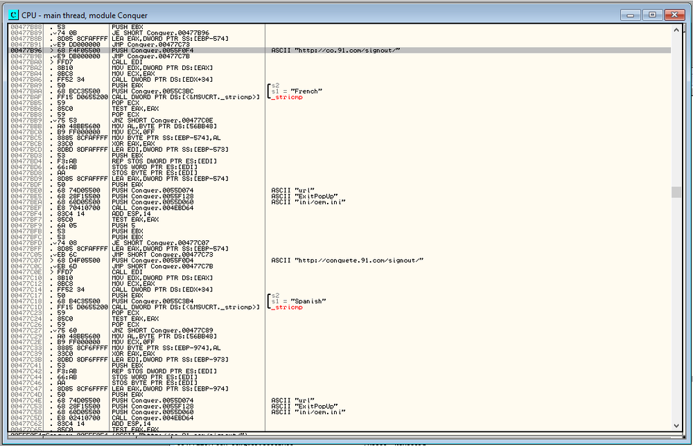
I just attempted my first ever client modification without any external help and just going off what I've learned so far of assembly and was wondering if anyone could give me some feedback. It seems to have worked but obviously I can't know if there's been any unintended side effects of my actions. I tried to remove the popups that occur when exiting the game and here's what I did: Searched for the URL string http://co.91.com/signout Found 2 results Went to the first result and saw that it pushed the string onto the stack and was followed by a JMP command Followed that JMP command and saw that it lead to a sequence of events that executes something Filled those three events with NOP Repeated with the second result (from step 2) Loaded the client and exited and found that no popup occurred -
As the title suggests, if anyone has any good resources for learning more about client editing for conquer, it would be great if you could share them. I don't want to become too reliant on looking around for examples of removing a specific thing, I'd like to be able to learn more about the fundamentals so that I can arrive at the conclusion myself. Just hoping someone can save me a little bit of time by pointing me in the direction of any guides they're aware of which are geared specifically towards modifying game clients etc.
-
Help Needed with Comet Source for Conquer Online Server
Zedaf replied to mainoo's topic in Conquer Online
I've not used World Conquer before but what do you mean by "in a way that resembles" it? How do they differ from the way NPCs normally are? Can you provide a screenshot or video or something. -
Sorry I just thought it would be clear that I meant that everything occurring prior to me saying that it now works on 127.0.0.1 is what still occurs when I use 192.168.1.168 So everything I described above my last post remains true for 192.168.1.168 i.e. I still get the server.dat error
-
I'm not looking for someone to provide me with a solution to this but more curious if anyone has ever seen anyone doing anything similar and knows of any good sources of information on this kind of thing, doesn't have to specifically relate to VSync but... I played on a private server which was customized in a lot of ways, for example, they had unlocked FPS, I've seen this in lots of guides for multiclients and I can see that more recent versions of conquer have a setting for `low fps` or `high fps` which means that it's possible to set FPS and therefore I can understand how this private server achieved it. I can't understand though how they could achieve having a setting for VSync because I don't even see a setting for that that in the most recent version of conquer. I can see though that when I log into modern conquer clients, my FPS is very stable, so perhaps they have VSync enabled by default and don't show a setting for it. I also notice though that even though it is stable, it's not synced with the refresh rate I have my monitor set to but this could be explained by VSync being on and FPS max set to some value lower than my refresh rate I guess.
-
Okay it actually does work for me now when I use 127.0.0.1 but not when I use 192.168.1.168 Edit: I do have the necessary ports opened too.
-
So now what I did looks like this: Download clean 5065 client & Comet 5065 server Modify IP address in 5065 Comet server (game.config & account.config) to IPv4 address (e.g. 192.168.1.168) Modify IP1 for server Dark in server.dat to 192.168.1.168 Modify GameIPAddress to 192.168.1.168 and Name to Dark in realm table Open Conquer.exe with Olydbg and search for `CMP AL, 7F`, found 2 results. On the first match (followed by JNZ) I changed the JNZ to JMP. On the second match (it has a JE command preceding and following) I filled the JE which followed with NOP.
-
So I guess from looking at my screenshots you would agree that I have followed the instructions correctly because I used NOP on the JE instruction which followed `CMP AL, 7F` and I changed the JNZ which followed the other `CMP AL, 7F` to JMP.
-
Not sure if it's worth mentioning but I sometimes get another error instead. I can click the Enter button sometimes and get the server.dat error and sometimes I click it and get the please login later error. Usually the first error that I get will be the server.dat one though and the login later one will occur after a couple of times pressing Enter. I am using the original server.dat file which came with the client but I haven't changed the order of any fields or removed any fields. I've just gone in and changed the IP address and nothing else. If I use the original file without making any changes I believe it would work. It actually just hangs and times out, I assume because I'm trying to connect to real conquer servers using a 5065 client and they won't allow it but I don't receive the server.dat warning.
-
I wasn't certain from your instructions if you meant that I should apply the NOP to the actual `CMP AL, 7F` command or to the JE command which followed but I have tried both and still seem to get the error.
-
Hey, I wanted to ensure that I was following your process correctly and without any other modifications already being present so I downloaded a completely clean copy of the 5065 client and followed your instructions as best as I could. Here are some screenshots of what I found, what I change and what the error showed.
-
Hello, I know there's absolutely tonnes of threads about already so I do apologize for that but I must have referenced over 100 related threads by this point so I'm hoping that someone can point me in the right direction. I've been working on and learning from the 4274 source but wanted to try experimenting with a newer version. I opted for 5065 and did the following: Downloaded 5065 Comet source Downloaded 5065 client from the thread here Downloaded `ConquerLoader` and updated with my external IP address in comet.game, comet.account, realm table and `server.dat` (I know some people will say that should even be necessary with the loader but it has never worked for me without doing so and consistently works with the change on older versions. I have now also tried using olydbg / xdbg to prevent the issue but to no avail. I've managed to make changes like not requiring `play.exe` to be opened but just can't get anywhere with this one major issue of `server.dat` Would appreciate if anyone can just even point me in a new direction, more than happy to work just don't even know where to go from here. Thanks
-
Hello, I recently started trying to learn how to develop a server for client 4274 and I've managed to spawn NPCs in but I can't interact with them. I'm aware that there is an NPCTalk type packet but as far as I can see from reading other posts, that's the one you send once you're already interacting with the NPC. I'm not certain but it seems that what some people have said is that you first need to somehow inform the client that your character is near to an NPC and then the client will send a packet which essentially says "this npc is able to talk to you now, respond with NPCTalk if you would like to begin". Is this correct? and if so, how do you inform the client that you're within range of NPCs? I have my jump function working correctly but it seems that this isn't enough to inform the client in the way required. Thanks